티스토리 뷰
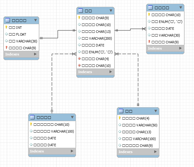
workbench에서 데이터베이스 모델링 파일(*. mwb)을 오픈하니 EER Diagram에서 한글이 깨져서 보였습니다.
아래 그림처럼 보이더군요..

이 경우 해결방법을 정리했습니다.
1. 메뉴> Edit> Preferences.. 를 클릭합니다.
2.Workbench Preferences화면에서 Modeling> Appreance를 클릭해서 Configure Fonts For:를 확인하면 Default(Western)이 설정되어 있습니다.

3. Font를 Korean으로 변경 후 OK 버튼을 클릭합니다.

4. 변경 후 (*. mwb) 파일을 닫았다가 다시 열어주면 한글이 적용됩니다.
'IT&Internet' 카테고리의 다른 글
| Oracle http 포트 변경하기 (0) | 2024.07.31 |
|---|---|
| 티스토리에 유튜브 동영상 넣기 (0) | 2018.04.29 |
| 한글파일을 그림파일로 저장하기 / hwp파일을 png, jpg파일로 저장하기 (0) | 2018.03.25 |
| 유튜브 구독 유도하기 (0) | 2018.02.16 |
| 크롬 북마크 백업하기(저장하기) (0) | 2018.02.15 |
공지사항
최근에 올라온 글
최근에 달린 댓글
- Total
- Today
- Yesterday
링크
TAG
- 안드로이드 스튜디오 3.2.1
- 스프링부트
- workbench #EER Diagram #한글깨짐 #한글오류
- AVD
- C++ 프로그램 개발 툴
- IntelliJ
- 비주얼 스튜디오 코드에서 html파일 실행하기
- 화면 자동 갱신
- jsp
- DateBbase에러
- 비주얼 스튜디오 코드 설치하기 #visual studio code설치하기
- MYSQL
- JDK
- 아나콘다 프롬프트 #파이썬 모듈 삭제하기 #conda remove #pip uninstall
- Device File Explorer
- JSP 데이터베이스 연동 시 에러
- 데이터 베이스 연결하기
- datatypeconverter
- 자바
- sethttpport
- VSCode #php디버깅 #Xdebug설정 #Visual Studio Code 디버깅
- httpport
- DateBbase 오류
- 주피터노트북 #시작위치 변경
- 아나콘다 #미니콘다 #설치하기 #가상환경 # 가상환경 activate # 패키지 설치하기
- inellij community
- OracleDB
- 라이브러리 오류
- mariadb
- python
| 일 | 월 | 화 | 수 | 목 | 금 | 토 |
|---|---|---|---|---|---|---|
| 1 | 2 | 3 | 4 | 5 | 6 | |
| 7 | 8 | 9 | 10 | 11 | 12 | 13 |
| 14 | 15 | 16 | 17 | 18 | 19 | 20 |
| 21 | 22 | 23 | 24 | 25 | 26 | 27 |
| 28 | 29 | 30 | 31 |
글 보관함
